3 - NextGenHealth: Refining the Domain Model — From Audit Confusion to Clear Access Control
How precise domain modeling eliminates ambiguity and strengthens system integrity.
NEXTGENHEALTH SDLC
Fernando Antunes de Magalhaes
8/21/20252 min read


Learning from the First Iteration
In my previous post, I shared the initial domain model for Patient Management, where I included an entity called AuditLogEntry to represent changes and access events.
While functional, I quickly realized a critical flaw:
❌ I was mixing concerns.
The AuditLogEntry was being used to track both patient data changes and authentication events — two very different contexts in a healthcare system.
This violated a core principle of Clean Architecture: separation of concerns.
So I made a correction — one that reflects real-world healthcare systems:
✅ Different types of audit trails belong to different modules.
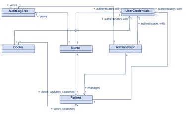
Fixing the Model: From AuditLogEntry to AuditLogTrail
In the Patient Management module, I replaced the generic AuditLogEntry with a more precise concept:
AuditLogTrail — a dedicated record of data changes to patient profiles, including:
Who updated the address
When the phone number was changed
What fields were modified
This entity now:
Lives within the Patient Management domain
Tracks only patient data lifecycle events
Supports compliance (LGPD/HIPAA) with clear traceability
Is not accessible to patients — only to staff and administrators
The key insight:
✅ Not all logs are the same.
Patient data audit ≠ authentication audit.


Fixed Domain Model for Patient Management
Introducing the Authentication Domain Model
With the patient model refined, I moved to Authentication and Access Control — the gatekeeper of the entire system.


Authentication and Access Control Domain Model
So I introduced a new entity:
AuditLogAccess— a dedicated log for authentication events, such as:
Login success/failure
Account lockouts
Session creation and timeout
Suspicious activity detection
This separation ensures:
✅ Security by design: authentication events are isolated and highly protected
✅ Compliance: distinct audit trails for access vs. data
✅ Scalability: future features like 2FA or SSO can extend this model safely
Why This Matters in Healthcare
In regulated environments like healthcare, auditability isn’t optional — it’s mandatory.
But indiscriminate logging creates noise, not insight.
By modeling:
AuditLogTrail for patient data
AuditLogAccess for user access
…I ensure:
🔐 Clear responsibility — each module owns its audit logic
📊 Actionable insights — logs are relevant and searchable
🛡️ Security — sensitive access logs are isolated from clinical data
Stay in the Loop
Want to follow the journey?
🔗 Connect on LinkedIn — I post daily updates on the development process, UML decisions, and architecture insights.
📧 Need expert help on your healthcare project?
Let’s talk: contact@fmbyteshiftsoftware.com
GitHub NextGenHealth Project
Code. Design. Document. Refine.
Next article: Modeling the Appointment Scheduling Domain — Where Real-World Workflows Meet Clean Architecture
About the Author: Fernando Antunes de Magalhães is a Software Architect with over 15 years of experience, including 11 years in healthcare technology. He holds a Post-Graduate degree in Software Engineering and is the author of “Software Engineering — Essential Principles for Beginners and Professionals” (link). He leads FM ByteShift Software, building next-generation systems with precision, compliance, and real-world impact.
